Skip to main content

CNC Example 06: Using Path3D with SoftMotion CNC

See the CNC06_File_3DPath.project sample project in the installation directory of CODESYS under ..\CODESYS SoftMotion\Examples.

This example extends the previous example CNC05_File. It demonstrates a possible application of the Path3D visualization element with CODESYS SoftMotion CNC.

Extending the program CNC_File to CNC_File_Path3D

  1. Open the Library Manager and add the SM3_CNC_Visu library.

  2. Create an instance of SMC_PathCopierFile in CNC_PreparePath and call it at the beginning of the path processing (iState=0).

    Programming:

    _sm_img_example_cnc_6_1.png
  3. In the Visualization visualization, replace the previously used graphical display of the position with the Path3D element.

  4. Change the properties of the Path3D element:

    Path description → Path data (VisuStruct3DTrack): CNC_prepare_path.pcf.vs3dt

  5. Insert the Frame visualization element.

    Reference the ControlPanel visualization from the VisuElem3DPath library. This element is used for controlling the camera position of the element.

  6. In the declaration of the CNC_PreparePath program, create an instance of VisuStruct3DControl (VisuElem3DPath library):

    vc: VisuStruct3DControl;.

    This instance forms the data interface between the Path3D element and the camera control panel.

  7. Change the properties of the Path3D element:

    Camera control → Control data structure (VisuStruct3DControl): CNC_PreparePath.vc

  8. Change the properties of the ControlPanel element:

    References → VisuElem3DPath.ControlPanel → vc: CNC_PreparePath.vc

  9. Compile, download, and start the application.

    The Path3D element shows the path. You can control the camera position from the panel.

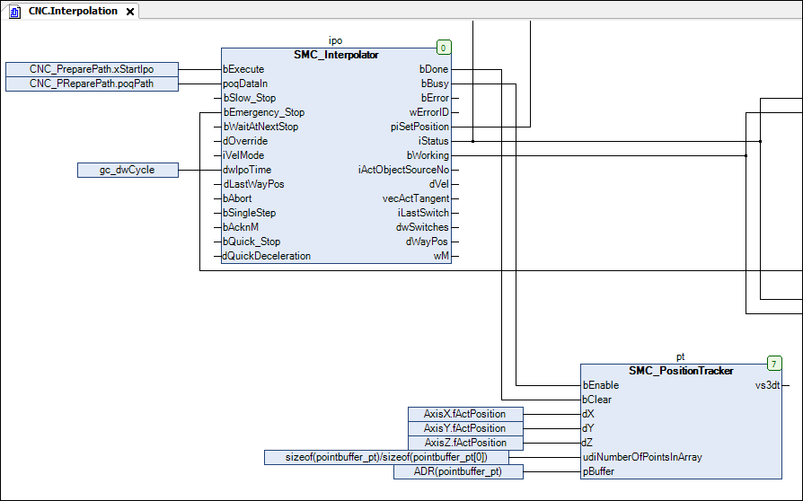
  10. Add an instance of the SMC_PositionTracker function block in the CNC program. Create a memory for tracing the current track (the last traveled positions).

    pt: SMC_PositionTracker;

    pointbuffer_pt: ARRAY [0..1000] OF VisuStruct3DPathPoint;

  11. Insert a call of the instance:

    SMC_PositionTracker into the Interpolation action

    CFC:

    _sm_img_example_cnc_6_2.png
  12. Link the path data to the Path3D element. Change the properties of the Path3D element:

    Path description → Path data (VisuStruct3DTrack): CNC.pt.vs3dt

  13. Go online and start the application.

    The Path3D element displays the last interpolated path also to the path.

  14. Configure other properties of Path3D. For example, configure the processed path elements to be displayed in gray:

    Highlight → Highlight color: Gray